IVaaS in Security Control Industry
비디오 보안과 알람 시스템을 통합한 기술.
What is IVaaS system?
System Composition
IVaaS : 탐지기 + 컨트롤 패널 + 네트워크 카메라 + 알람 수신기 + 클라우드 서비스

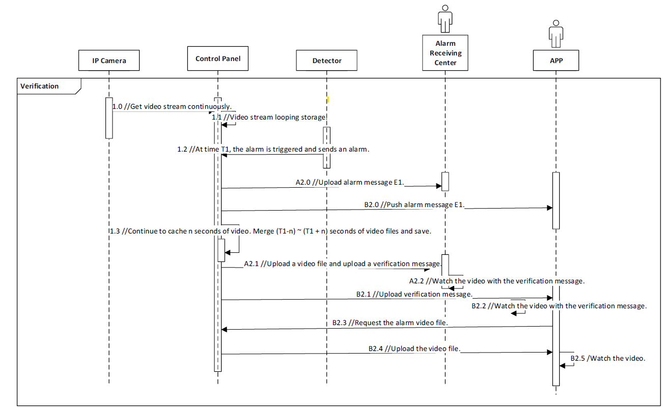
Basic Principle
알람이 T초에 울림(사건발생) -> signal 이 Control Panel로 전송됨 -> Control panel이 알람 기록 후 알람 수신 센터와 모바일 클라이언트에게 알람 전송. + 동시에 Control Panel이 T - n ~ T + n 초 비디오를 알람 수신 센터와 모바일 클라이언트에게 전송.

Key Design Points
- 시스템은 네트워크 카메라로 연결됨.
- Control Panel이 끊임없이 네트워크 카메라의 데이터 스트림을 수집하고 각 카메라에 대해 looping storage 저장. 비디오 크기에 따라 시스템이 캐시 크기 설정.
- 침임 발생 시 비디오 녹화됨 (위치, 시간 등등 포함)
Core Technology of IVaaS
Alarm & Video Correlation
- 알람 울린 경우, Control Panel이 알람 메시지를 메시지 서버에 업로드해서 알림을 보냄.(UUID와 함께)
- 비디오 파일 생성되면, Control Panel이 비디오 서버에 비디오 파일 업로드.
- 비디오 서버가 파일을 저장한 뒤 , Control panel에 파일 주소 전송.
- Conrol Panel이 메시지 서버에 UUID와 비디오 파일 주소를 업로드.
- 메시지 서버가 UUID와 파일 주소를 합쳐서 비디오 클립에 대한 링크 생성.
Data Stream Transmission
H.264/H.265 standard : 비디오 압축 표준 ITU-T H.264(또는 MPEG-4 AVC)와 ITU-T H.265(또는 MPEG-H Part 2 또는 HEVC)에 기반한 코덱(코더/디코더) 로 압축. RTP(Real-time Transport Protocol)를 통해 전송.
블랙박스 영상도 H.264/H.265에 기반해 압축함.
Small Bandwidth Transmission
- 낮은 속도의 네트워크를 통해 데이터 전송 시 전송 exception이나 timeout이 발생할 가능성이 높다.
- Verification의 핵심은 이벤트가 실제로 발생했는지 안했는지 여부.
- 비디오 클립은 7초 (비디오 앞뒤 간격은 설정가능.)
Video Stream Cache

T1에 알람 발생(침입 탐지 시) T1 +- n초 비디오 생성하고 업로드.